The world of technology has seen remarkable advancements over the years, and one of the most notable innovations in recent times is the rise of the Nasnet Pioneer. This groundbreaking development has transformed the landscape of artificial intelligence, particularly in how machines perceive and interpret images. As we delve deeper into the intricacies of the Nasnet Pioneer, it becomes evident that its influence extends beyond mere technology; it embodies the spirit of innovation and progress.
In this article, we will explore the essence of the Nasnet Pioneer, examining its origins, its key contributors, and the profound impact it has had on various fields. From its inception to its current applications, the Nasnet Pioneer serves as a testament to human ingenuity and the relentless pursuit of knowledge. Join us as we embark on a journey through the fascinating world of this technological marvel.
Whether you are a tech enthusiast, a professional in the field, or simply curious about the advancements in artificial intelligence, the story of the Nasnet Pioneer is one that resonates with all. Through a blend of creativity and analytical thinking, we will uncover the layers of this extraordinary innovation and its implications for the future.
What is the Nasnet Pioneer?
The Nasnet Pioneer is a revolutionary neural network architecture designed for image recognition tasks. Developed with the aim of improving the accuracy and efficiency of computer vision systems, this innovative technology leverages deep learning techniques to analyze and interpret visual data. The Nasnet Pioneer has set new benchmarks in image classification, surpassing traditional methods and paving the way for advanced applications in various domains.
How Did the Nasnet Pioneer Come Into Existence?
The journey of the Nasnet Pioneer began with a dedicated team of researchers and engineers who sought to enhance the capabilities of existing neural networks. By employing a novel approach to architecture search, they were able to create a more efficient and powerful model that could outperform its predecessors. This groundbreaking work culminated in the introduction of the Nasnet Pioneer, which has since become a cornerstone in the field of artificial intelligence.
Who Were the Key Contributors to the Nasnet Pioneer?
Several prominent figures played pivotal roles in the development of the Nasnet Pioneer. Their expertise and commitment to advancing technology have significantly influenced the project's success. Below is a brief overview of the key contributors:
| Name | Role | Contribution |
|---|---|---|
| Google Brain Team | Research Team | Developed the architecture and algorithms. |
| Ali Farhadi | Principal Investigator | Led the research efforts and innovation. |
| Others | Collaborators | Assisted in testing and refining the model. |
What Are the Key Features of the Nasnet Pioneer?
The Nasnet Pioneer boasts several distinctive features that set it apart from conventional neural networks:
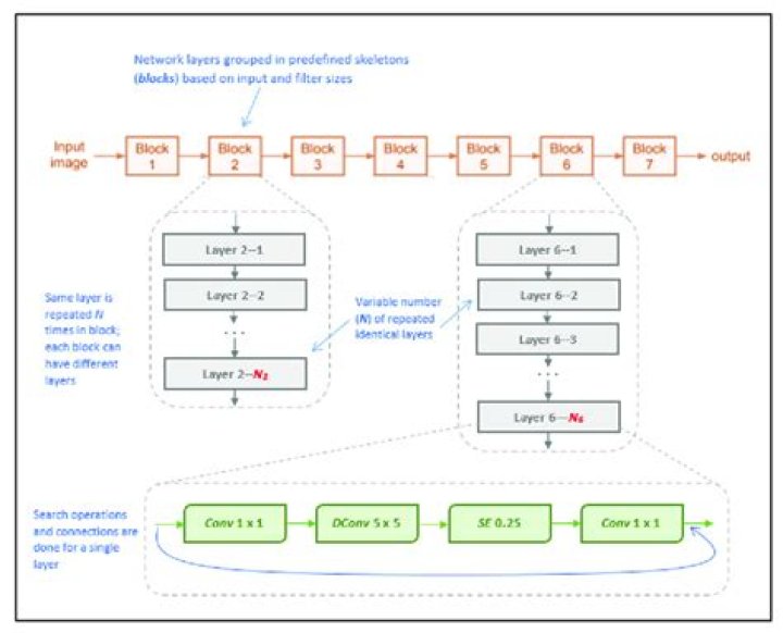
- Automated Architecture Search: The Nasnet Pioneer utilizes a method called Neural Architecture Search (NAS) to automatically design its architecture, allowing for optimal performance without manual intervention.
- High Accuracy: This innovative model achieves state-of-the-art results in image classification tasks, making it a leading choice for various applications.
- Scalability: The Nasnet Pioneer is adaptable and can be scaled to accommodate different levels of complexity and computational resources.
- Transfer Learning Capabilities: It can leverage pre-trained models to improve performance on specific tasks with limited data.
What Are the Applications of the Nasnet Pioneer?
The impact of the Nasnet Pioneer extends across multiple industries, showcasing its versatility and effectiveness in real-world scenarios. Some notable applications include:
- **Healthcare:** Assisting in medical image analysis for disease detection and diagnosis. - **Automotive:** Enhancing computer vision systems in autonomous vehicles for improved navigation and safety. - **Retail:** Implementing image recognition for inventory management and customer experience enhancement. - **Security:** Utilizing facial recognition technology for surveillance and access control.How Has the Nasnet Pioneer Influenced the Future of Technology?
The Nasnet Pioneer has not only reshaped the landscape of image recognition but has also set a precedent for future developments in artificial intelligence. By demonstrating the potential of automated architecture search, it has inspired researchers and developers to explore new frontiers in deep learning. As AI continues to evolve, the principles established by the Nasnet Pioneer will likely guide the next generation of innovations.
What Challenges Does the Nasnet Pioneer Face?
Despite its many advantages, the Nasnet Pioneer also encounters several challenges that must be addressed for continued success:
- **Resource Intensive:** The computational requirements for training and deploying the model can be significant, limiting accessibility for smaller organizations. - **Data Dependency:** The model's performance is heavily reliant on the quality and quantity of training data, which may not always be readily available. - **Ethical Considerations:** As with any AI technology, the potential for misuse raises ethical concerns that must be navigated carefully.What Does the Future Hold for the Nasnet Pioneer?
The future of the Nasnet Pioneer looks promising, with ongoing research and development aimed at overcoming existing challenges and expanding its capabilities. As more industries recognize the value of AI-driven solutions, the demand for advanced image recognition technologies like the Nasnet Pioneer is likely to grow. With continued innovation, the Nasnet Pioneer could play a pivotal role in shaping the future of artificial intelligence.
How Can One Get Involved with Nasnet Pioneer Research?
For those interested in contributing to the advancements of the Nasnet Pioneer, several avenues are available:
- **Education:** Pursue studies in computer science, artificial intelligence, or related fields to gain the necessary knowledge and skills. - **Research Opportunities:** Seek internships or research positions at institutions or companies working on AI technologies. - **Online Communities:** Engage with online forums and communities focused on AI research to share ideas and collaborate with like-minded individuals.In conclusion, the Nasnet Pioneer represents a significant milestone in the evolution of artificial intelligence and image recognition technologies. Its innovative architecture and wide-ranging applications have set the stage for future advancements, inspiring a new generation of researchers and developers to push the boundaries of what is possible. As we continue to explore the depths of this remarkable technology, the legacy of the Nasnet Pioneer will undoubtedly leave a lasting impact on the world.
Unraveling The Mysteries Of The Hisashi Incident
Barron Trump And His Notable Relationship: Unveiling The Mystery Of His Current Girlfriend
Barron Trump’s Girlfriend In 2023: Who Is She?
Pioneer GMD8704 Amplifiers, Digital Amplifiers, 4 Channel Pioneer
Pioneer DDJ SX3 « Audio Malta
(Not Pretrained convolutional neural network